
前言
Necurs僵尸网络是世界上较大的恶意网络之一,曾经用于传播各种致命威胁,但是在很长一段时间内它都没有再出现过,似乎是已经消失了。然而现在,它又回来了,已知的主要功能是发送大量垃圾邮件,这里面较引人注目的是Locky勒索软件。然而,Necurs并不仅仅是一个垃圾邮件程序,它是一个模块化的恶意软件,包含了一个主僵尸网络模块、一个用户级Rootkit,并且它可以动态加载其它模块。
几年以来,已经有很多对它的研究,包括它的Rootkit(1、2、3)、DGA、通信协议和垃圾邮件模块,然而,除了它的垃圾邮件模块,其它模块没有太多的公共信息。
几个月之前,我们在一些被Necurs感染的系统中注意到,Necurs除了使用常用的80通信端口以外,它还使用了一个IP集和多个不同的端口,它的通信协议似乎发生了变化,下图显示了该网络流量的示例:
较近,在Necurs僵尸网络的一个解密的C2通信数据中,我们观察到了一个请求,目的是加载两个不同的模块,每一个模块包含了不同的参数列表。下图是解密的C2服务器响应数据包:
上半部分是C2服务器对垃圾邮件模块的响应数据,这是Necurs的知名模块,参数是C2服务器的地址(链接),可以从该地址上接收到新垃圾邮件活动的通知。下半部分是C2服务器对一个未知模块的响应数据,通过判断响应数据中的参数值,我们看到它使用了5222端口。
我们是在2016年9月注意到这个模块的,该模块的编译时间是“2016年8月23日”,这个时间表明该模块是从这个时候开始应用的。当然,也有可能相同模块的另一个版本在以前部署过,只是没有被注意到。
我们下载了该模块,并对它进行逆向分析,试图了解它到底实现了什么功能。眼看上去,它好像是一个简单的SOCKS/HTTP代理模块,但是当我们看到该僵尸程序可以接收C2服务器的命令时,我们意识到这是一个新添加的命令,它可以引起僵尸主机向任意目标无限循环的发送HTTP或UDF请求,这种方式只能解释为是DDOS攻击。考虑到Necurs僵尸网络的规模很大,这将是非常有趣的,规模这么大的僵尸网络可能会产生强大的DDOS攻击力。
需要注意的是我们还没有看到Necurs被用于DDOS攻击,我们只是在它加载一个模块中看到了它有这种能力。
接下来的内容里,我们会对该模块进行技术分析,详细介绍它的C2协议、SOCKS/HTTP代理功能、和DDOS攻击功能。
一、模块启动/初始化
当该模块被僵尸程序加载后,它会执行以下初始化操作:
1.对参数进行解析,并将解析结果存储到一个内部C2地址列表中。
2.用以下信息填充一个内存数据结构(下图中的botsettings数据结构),它包含了以下信息:
僵尸主机ID:根据收集的独特系统信息产生的标识。
内部IP地址:通过检查出站套接字连接google.com时所用的IP地址。
外部IP地址:通过ipv4.icanhazip.com或checkip.dyndns.org网站得到的主机外部IP地址。
可用带宽:通过从微软下载Windows 7 Service Pack 1文件来测量下载速度。
SOCKS/HTTP代理服务端口:大于1024的一个随机监听端口。
3.检查系统是否运行在NAT后面:通过检查出站套接字IP地址是否与本地地址、外部地址相匹配。如果系统没有在NAT后面,该僵尸程序会开启一个SOCKS/HTTP代理服务,监听一个大于1024的随机端口。
botsettings的数据结构如下图:
二、C2通信协议
在初始化之后,该僵尸程序会循环进入主C2连接过程,除非另有指令,否则,在这个过程中,它会每隔10秒钟尝试连接一次当前C2服务器,如果连接当前的C2服务器失败了,它会尝试连接C2地址列表中的下一个C2服务器。
该通信协议代码是二进制的,并且使用了自定义算法进行了加密/模糊。发送到服务器的信息(消息)采用了相似的数据结构(请看下图中botmsg和c2msg结构),并包含了下面的数据:
1.密钥:32位加密密钥。
2.加密头:消息本身的一个被加密的头部数据结构(下图中botmsgheader和c2msgheader结构),里面的信息用密钥加密了,包含了以下信息:
消息类型:定义了发送的消息/命令类型,大小为1字节。
载荷长度:发送的载荷长度。
头部HASH:代表了消息中字节的HASH值(key,msgtype,unknown和datalength)。
数据HASH:载荷的HASH,用于检查数据的完整性。
3.加密的载荷:一组被发送的数据,用密钥的反向值加密过。
这就是僵尸程序发送到C2服务器的三种类型的消息,可以通过头部信息中的msgtype字节来区分它们。通常,有以下三种类型的消息:
1.信标(msgtype 0):这是僵尸程序每10秒钟发送会给C2服务器的主要消息,该消息的结构是前面提到过的botsettings结构。
2.连通性检查(msgtype 1):这是一个简单的虚拟消息,除了加密的消息头,不包含其它数据。这个消息是在僵尸程序连接C2服务器超时时发送的,目的是查看当前C2服务器还能不能用。
3.代理回连(proxybackconnect)(msgtype 2):在僵尸主机收到C2的开启socks回连命令时,僵尸主机会建立到C2服务器的连接,并给C2服务器发送这条消息,并且会将发送这条消息时建立的套接字(复用该套接字)直接用到SOCKS/HTTP代理连接中,这样做的好处是连接发起动作看起来就像是代理客户端发起的。
作为信标的响应包,C2服务器发送给僵尸程序的消息(或命令)也有三种类型,也可以通过头部信息中的msgtype字节来区分它们:
1.开始回连代理(start proxybackconnect)(msgtype 1):
起初,僵尸主机给C2服务器发送一个代理回连(proxybackconnect)消息,然后,C2服务器给僵尸主机发送这条(start proxybackconnect)消息,告诉僵尸主机开始回连代理会话。该会话的套接字将会被重用,允许作为一个代理被僵尸程序使用,即使僵尸主机在防火墙之后,并且没有建立到它的直接连接。
2.睡眠(msgtype 2):
这会使僵尸主机睡眠5分钟。
3.开始DDOS(msgtype 5):
该命令下达后,会对消息有效负载中指定的目标开始进行DDoS攻击,攻击活动有两种模式:
HTTP洪水攻击:如果消息载荷的前几个字节是“http:/”,僵尸程序会对目标开启HTTP洪水攻击。
UDP洪水攻击:如果消息载荷的前几个字节不是“http:/”,僵尸程序会对目标开启UDP洪水攻击。
三、代理功能
该SOCKS/HTTP代理服务和命令,允许僵尸网络拥有者将该僵尸主机作为一个代理(HTTP,SOCKSv4和SOCKv5协议)来使用,并使用两种操作模式来进行中继连接(直接代理和回连代理)。
在直接代理模式下,客户端会连接代理服务,然会代理服务会将连接转向到目的地,如下图所示:
这只有在僵尸主机没有受到NAT和防火墙保护时才有可能,这种情况在大多数僵尸网络中是不行的。
在代理回连模式下,客户端会连接到代理控制器,然后会从代理控制器的可用代理池中获得一个出站代理,并通过它来进行连接中继。如下图所示:
这种操作模式有几个优点。较大的一个优点是,即使被感染的系统运行在NAT后面也能正常工作,并且,这将允许僵尸网络能连接到内部网络资源中,就好像是来自内部机器的连接。这种代理的另一个常见用法是可以频繁的变换IP地址,方法是通过频繁和自动的改变僵尸主机的配置(充当代理的僵尸主机)。
简要的看一下这种代理方法是如何实施的,下图显示的是该C2命令处理函数的一部分:
在僵尸程序收到C2发来的“开始回连代理”(startproxybackconnect)命令时(msgtype 1),僵尸程序会向C2服务器发送一个“回连代理”(proxybackconnect)命令(msgtype 2),然后,C2服务器会使用相同的套接字(该套接字所在的连接是僵尸主机给C2服务器发送proxybackconnect命令的套接字),并进入到startprocessincoming函数(请看上图)中处理实际的代理工作。这意味着用于连接C2服务器的通信连接同时也被用于了代理连接中。Processincomming函数会从传入连接中读取2字节(直接代理或通过回接代理),然后,它会检查前面的值是否是5(SOCKSv5)、4(SOCKSv4)、或包含数字和字母(HTTP代理)然后,它会调用每个支持协议的相应函数,去处理实际的代理工作。
四、DDOS攻击功能
DDOS攻击方法可能是该模块较有趣、较意想不到的一个功能,这个模块只包含了两个基本的DDOS攻击方法,没有类似于“源IP地址欺骗”或“放大技术”的特殊功能。然而,考虑到Necurs僵尸网络的规模(每24小时有超过100万个活性IP),即使是较基本的技术也能产生非常强大的攻击力。
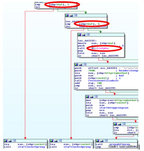
来看一下它是怎么实施的,在僵尸程序接收到开始DDOS(startDDOS)命令后(msgtype 5),如果在消息的有效载荷中发现“http:/”字符串,那么就调用HTTPflood函数,如果没有,就调用UDPFlood函数,如下图所示:
1. HTTP洪水攻击模式
使用该模式后,僵尸程序会开启16个线程用于HTTP攻击工作,并会发送一个无限循环的HTTP请求。下图显示的是16个线程队列,及发送HTTP请求的部分代码:
HTTP请求使用了以下格式的字符串:
2. UDP洪水攻击
UDP洪水攻击工作时,会发送一个128字节到1024字节之间的随机载荷,该函数包含了一个0.1秒的睡眠,这个时间是根据可用带宽而定的(在僵尸程序初始化时生成),可能是为了避免在DDoS攻击时失去对僵尸主机的访问。下图显示了UDP洪水攻击的主循环:
五、结论
尽管主要以其垃圾邮件模块而著称,但是Necurs是一个模块化的恶意软件,它可以被用于多种不同的目的。在本文中,我们主要分析了该恶意软件的DDOS功能和添加SOCKS/HTTP代理功能。尽管我们还没有看到Necurs实施过DDOS攻击,但是这种能力目前已经被Necurs部署到了被感染的系统上,并且考虑到该僵尸网络的规模,它可以产生强大的攻击力。
【编辑推荐】











